Animation Editor

Use the Animation Editor to create or edit Animation Timelines.

To make sure Animation Editor is well installed, let’s try to create an Animation Timeline file.

Creating an Animation Timeline file

Step Action  
From Android Studio, choose File > New > Animation Timeline. ../_images/create_timeline.png
Give a name to your Animation Timeline file and click the Create button.
 

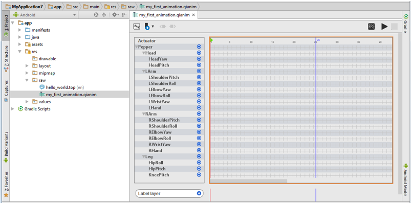
The screen displays Animation Editor with a blank Animation file.

By default the Dopesheet and Curves views are displayed.

The Animation Timeline is stored in a .qianim file.

../_images/new_anim_small.png

Note

If the Animation Editor is not displayed, see the Troubleshooting section.

If everything goes well, then let’s discover the animation editor: Getting Started.

Editing an Animation Timeline file

To edit an Animation Timeline file:

Step Action  
Double click the file name.  
 

Result: the Animation Editor is launched.

../_images/gorilla_edit.png
 

Note

You can also right click the file name and choose Edit Animation in the contextual menu.

../_images/anim_contextual_menu.png

Troubleshooting

[Old version]

The Animation viewer displays a preview:

../_images/not_installed.png
Step Action

Install Animation Editor.

For further details, see: Installing Animation Editor.

[No Editor]

The Animation Timeline is displayed inside Android Studio:

../_images/timeline_editor.png
Step Action

Upgrade to the latest version of the Pepper SDK plugin.

For further details, see: Get Pepper SDK Plugin.

Install Animation Editor.

For further details, see: Installing Animation Editor.


Installing Animation Editor

Step Action  
When prompted, click the link. ../_images/install_prompt1.png
Click the Install and Run button. ../_images/installer.png
Optionally choose another directory. ../_images/install_dir.png
Click the Finish button. ../_images/install_last.png